Skip to main content

XSD Definitions

Function Request

Function Request

 


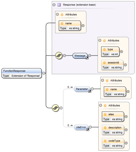
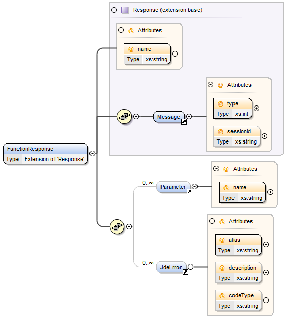
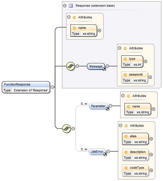
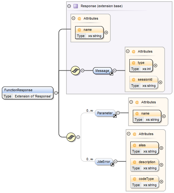
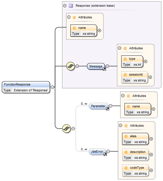
Function Response


Query Request


Query Response


Report Request


Report Response

On This Page

JavaScript errors detected

Please note, these errors can depend on your browser setup.

If this problem persists, please contact our support.